BO Synchronization
After all relevant connection parameters have been entered in SAP BO Connection, the Performer Suite can connect to the BO system.

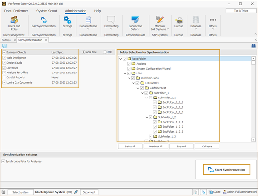
In the next step, the BO objects can be synchronized. You can find this area here:

Depending on the licensed BO applications, the BO object types relevant for synchronization can be selected on the left side.
In the area "Folder Selection for Synchronisation", it is possible to select the necessary report folders to select the respective BO objects which should be synchronized.
The synchronization is started by clicking on "Start Synchronization".
In the lower area, the setting "Synchronize Data for Analyses" is found on the left:
If this checkbox is checked, the relationships between BO and BW objects are also taken into account during the synchronization. During the synchronization, it builds up an internal table with the DataSources in BO entities (AfO, WebI, Design Studio and Lumira) and the BW entities behind (InfoProvider and Queries).
In addition, the content of the reports itself is converted into a compressed format and stored in the Performer Suite database for faster analysis.
The mentioned content is needed for the following functions:
Display the relationship between BO and BW in the BW Where-Used Analysis and in the Data Flow Analysis.
Search the BO system for specific keywords with the function BO Code Scan