SAP Objects in the Scenario
SAP objects can add to Scenarios to integrate technical documentation and the comments of the SAP objects to the Scenario. Before an object can be assigned to a Scenario, it must be synchronized via the SyncTool. An object can be assigned multiple times to a Scenario. In this case, all instances of this object will be highlighted in the color magenta.
The assignment of objects to a Scenario can be executed via the Scenario Designer in the Edit Mode. You can insert entities of the entity box via drag-and-drop to the structure of the Scenario:

For certain object types, object-specific settings can also be made, to supplement the documentation with further information:
The following object-specific settings can be selected for each SAP object:
Export Comment: You can set here whether the comment of the object should be integrated into the Scenario. A separate icon with a round speech bubble symbolizes that the comment of the SAP object has been edited
Export tech. Documentation: You can set here whether a detailed tech. documentation should be integrated into the Scenario. Further settings can be executed via the icon at the right end of the line: Documentation of the entire data flow (downward) with optional restriction to a certain level. Docu Performer inserts technical documentation of all objects to the Data Flow. The detailed degree can be defined via a setting variant.
The following object-specific settings can be selected additionally for objects, which are part of a Data Flow:
If you select this setting a network graphic of the Data Flow (similar to the Network View in UI of the Performer Suite) is exported in the Scenario.
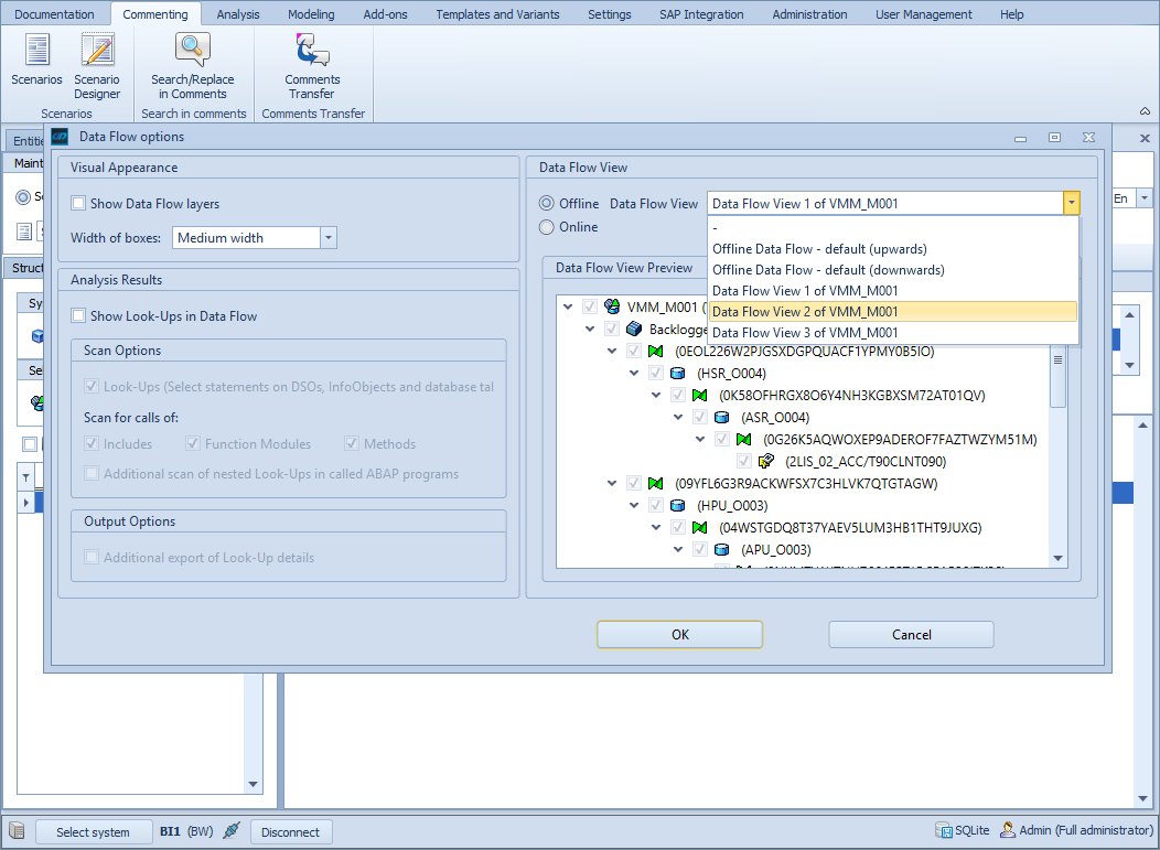
In the settings for this checkbox, you can set more settings related to the export of the network graphic in the Scenario

Visual Appearance: here you get set if the Layer should be displayed in the export of the Scenario and which width the boxes of the nodes of the Data Flow should have
Analysis Results: for details see Scan for Look-Ups
Data Flow View: for details see Data Flow Views (DFV)
The following object-specific settings can be selected additionally for Calculated Key Figures:
Export of the entire disaggregated formula: This characteristic ensures that the disaggregated formula of nested Calculated Key Figures will be inserted to a Scenario.
The following object-specific settings can be selected additionally for Process Chains:
Overview of sub Process Chains: This characteristic integrates an overview of the called Process Chains.
The following object-specific settings can be selected additionally for Roles:
Export of Assigned Users: This characteristic integrates a list of the User of a Role to the scenario.
The following object-specific settings can be selected for all objects, which are supported for the BW and HANA Where-Used Analysis:
Insert the results of the where-used analysis for a specific object into the documentation during a scenario export.
As in the System Scout, the location of usage can be defined via the Where-used settings
The properties of SAP objects can be changed in their order by drag-and-drop, which also determines the sequence in the exported Scenario. The properties of an object can also be transferred to other objects into the scenario structure using the context menu. As soon as a property is activated for an object, this is indicated by an icon on the object.
