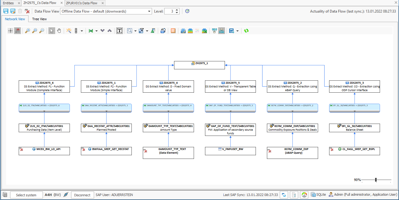
Lower level Entities
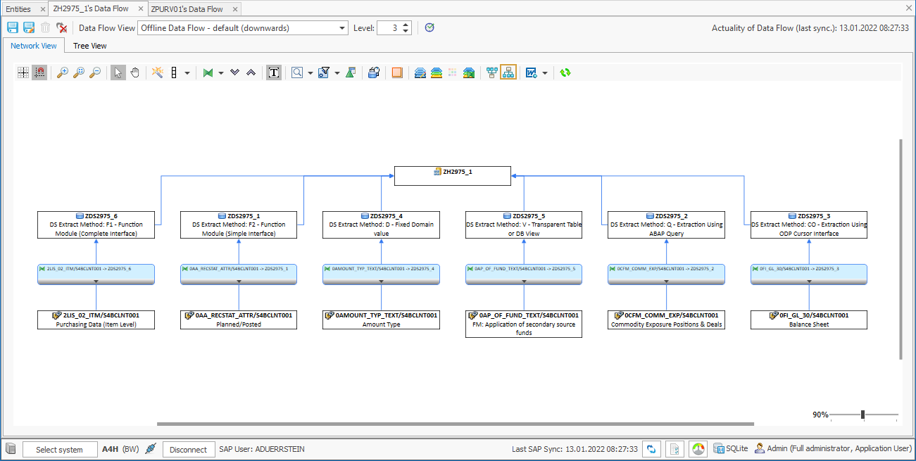
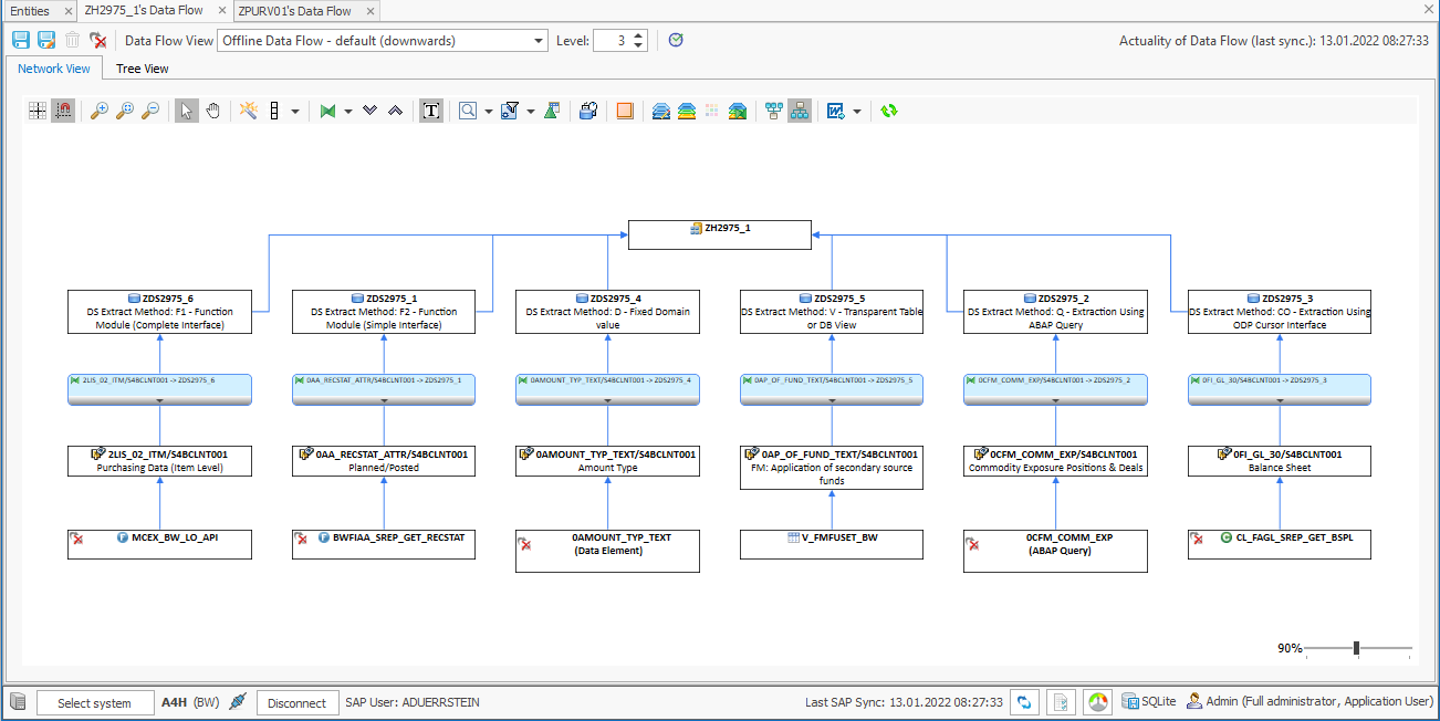
Since version 22.1 there is a BETA version of a functionality to show the first level entities underneath the BW DataSources.
Requirements
licensed sources systems (for testing, please contact us at info@bluetelligence.de)
maintained source system mappings (described here)
Functionality
click the

the Entities under the BW DataSources are displayed

If the entities are synchronized in the sources systems you can start working with them (analyze, comment, create documentations, etc.)