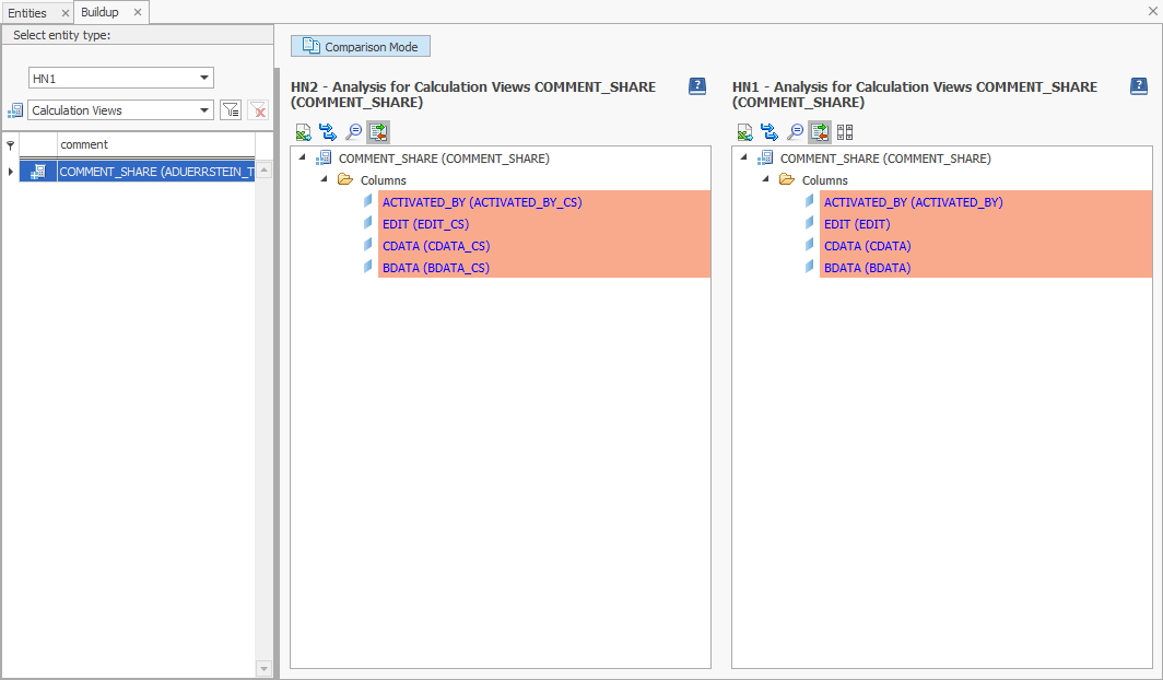
Compare HANA Entities
The analyzed objects can be compared among each other as well as across systems. To compare two or more HANA objects, you have to select the Comparison Mode.

After this, there will appear a second result window on the right. It is then possible to select the Comparison System and object. If an object with the same name as the analyzed object exists, it will be preselected after selecting the system. The object can then be dragged into the right space.

The buildups can be automatically compared. These options are selectable for the automatic comparison:

1.) Highlight all identical elements
By using this option the elements which occur in both systems, are highlighted in green.

2.) Highlight all different elements
By using this option, the elements which do not occur in both systems, are highlighted in red.

3.) Hide Identical elements
By using this option, the elements which occur in both objects are hidden. Different elements are highlighted in red.
