ABAP Relations
This function provides a more detailed analysis of ABAP and DDIC objects: By activating the “ABAP Relations” option during BW/ERP synchronization, all ABAP code in the system is parsed.
Requirements:
BW >=7.51 (SAP BASIS RELEASE)
Z_RFC_GET_STRING Version >=1_8 (Function Module)

All relations found between ABAP and DDIC objects are extracted from the code, written to the database, and visualized transparently.
Default Synchronization Filter
The following default filter string is used to filter certain records based on specific conditions during the synchronization:
PROGNAME NOT LIKE '/1BCF41/%' AND PROGNAME NOT LIKE '/1BCWDY/%' AND PROGNAME NOT LIKE 'GP%' AND SUBC <> 'F' AND UNAM NOT LIKE 'SAP%' AND UNAM <> 'DDIC' AND UNAM <> ''
The filter ensures that only records meeting the following criteria are considered:
The program name (
PROGNAME
) must not start with '/1BCF41/', '/1BCWDY/', or 'GP'.The subcode (
SUBC
) must not be 'F'.The username (
UNAM
) must not start with 'SAP', must not be 'DDIC', and must not be empty.
These default filter conditions are used to exclude unwanted records and only consider the relevant ones!
Supported Object Types
ADSOs
Characteristics
Data Definitions
Function Modules
ABAP Reports
Tables/Views
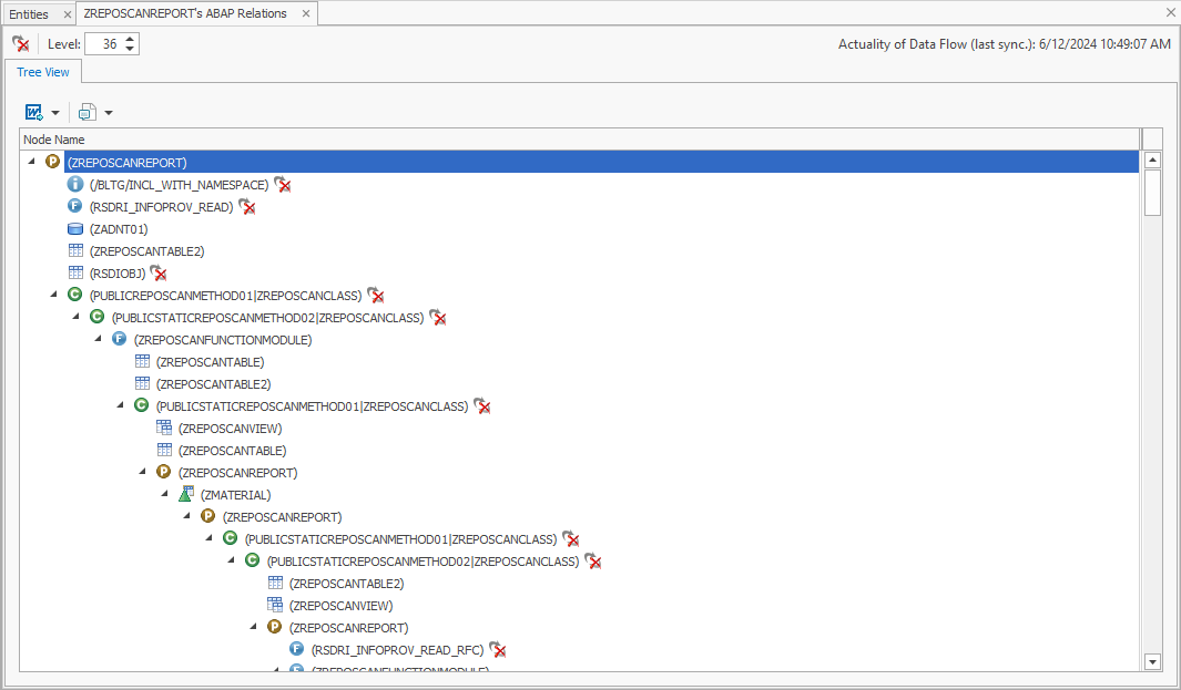
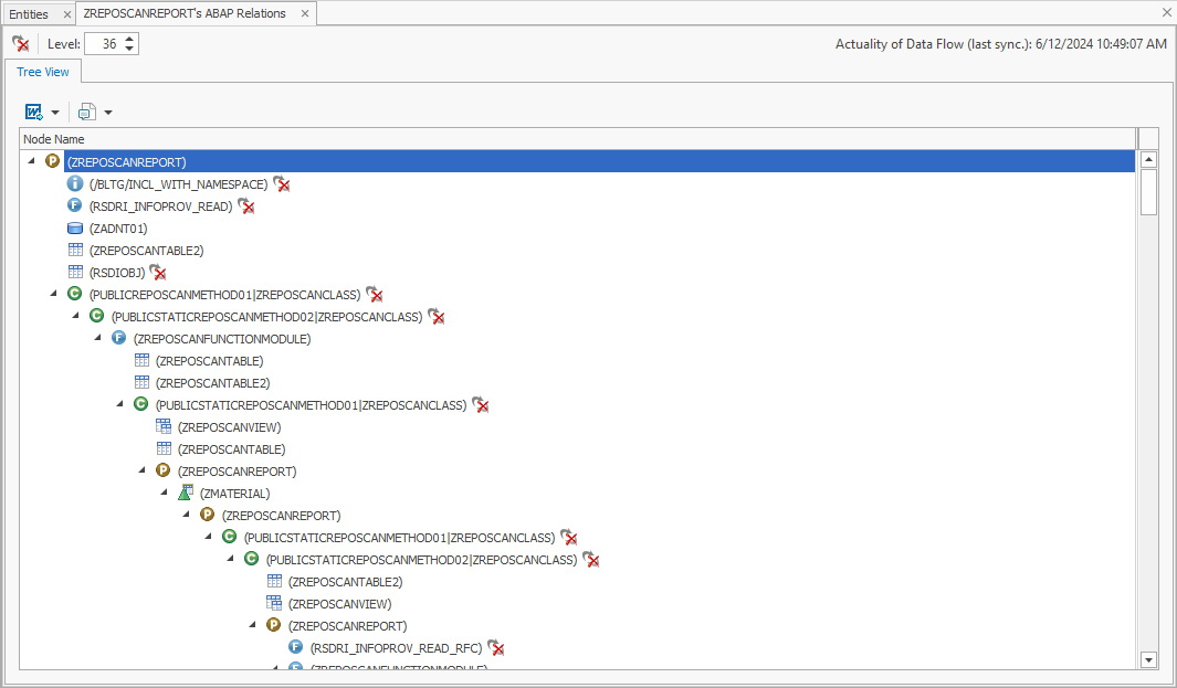
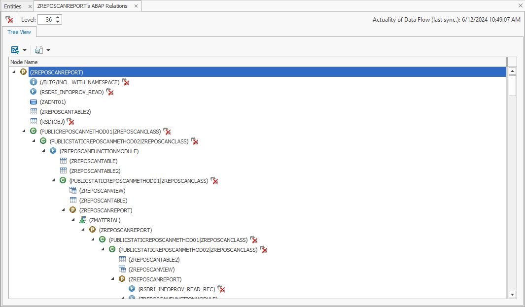
Showing ABAP Relations
ABAP Relations can be shown via the context menu of the supported object types.

ABAP Relations can be displayed in a tree view:

The toolbar functions are the same as for classic data flows.
The relations are not read live from the system when performing the analysis. The analysis uses the synchronized data from the Performer Suite database. To get up-to-date results, we recommend using the automated synchronization.
Opening ABAP Relations via Data Flow
After conducting a Look-up Scan, ABAP Relations can be accessed directly from the data flow. Supported and synchronized objects are highlighted, and clicking on them opens their corresponding ABAP Relations.
