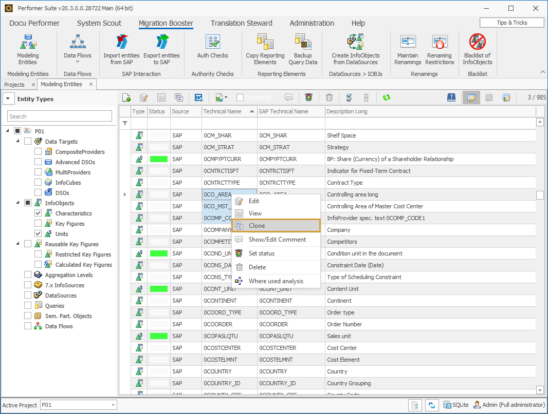
Mass copies of Modeled Objects
Copying an object generates a clone that has to be saved under a different Technical Name. Besides just copying one object, the User has the opportunity to copy more than one in a single step. This can be done by selecting the objects to be copied and using the clone function from their context menu.

A dialog box will open in which a renaming rule can be set. For example: Replace the first letter of the Technical Name with "ZM_". The column “New Technical Name” allows individual adjustments of names if duplicates occur or a different Object Name is desired. The “Apply” button adopts the name changes.

Duplicates are indicated by a yellow-colored bar. These Objects have to be renamed, so every Object in a Project has a unique Technical Name.

Invalid new Technical Names or exceeded maximum characters are indicated by an orange-colored bar.
Generally speaking, all Technical Names are verified by the standards used in SAP, i.e. an InfoObject cannot have more than 9 characters and has to start with a letter.
