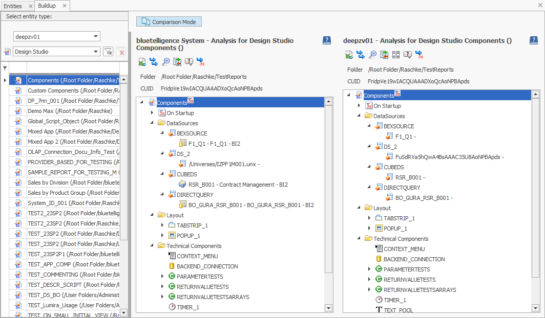
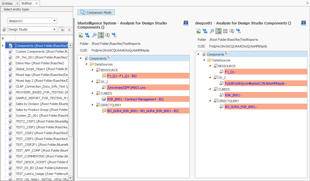
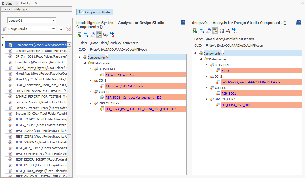
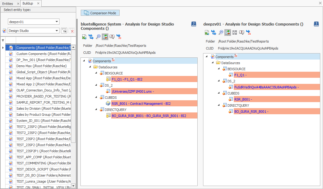
Compare BO Entities
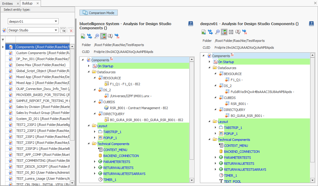
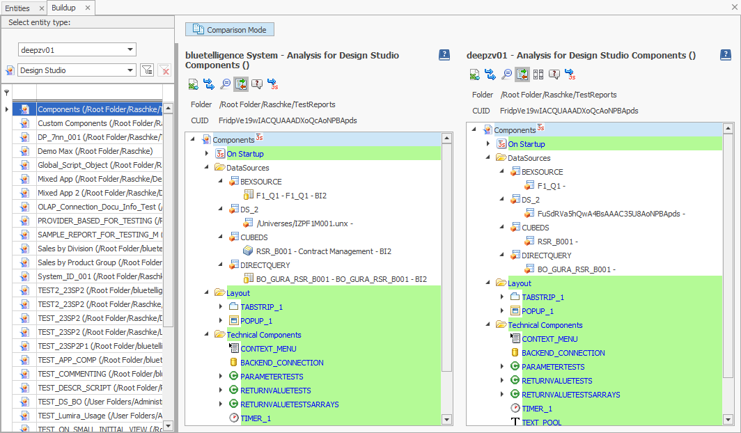
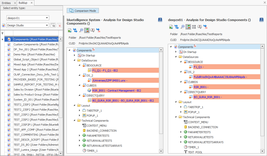
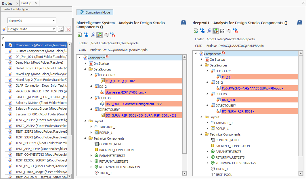
It is possible to compare the buildup of a BO Entity across systems or to another Entity of the same type in the same system, by selecting the Comparison Mode. The buildups will then be displayed alongside another.

It is then possible to select the Comparison System and object. If an object with the same CUID as the analyzed object exists, it will be preselected after selecting the system. The object can then be dragged into the right space.

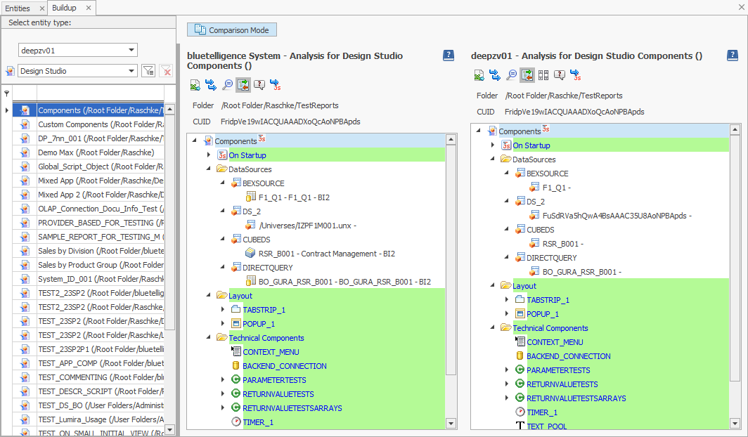
The buildups can be automatically compared. These options are selectable for the automatic comparison:

1.) Highlight all identical elements:
By using this option the elements which occur in both systems, are highlighted in green.

2.) Highlight all different elements:
By using this option, the elements which do not occur in both systems, are highlighted in red.

3.) Hide identical elements:
This option is only selectable in combination with highlighting all different elements. When this option is activated, all identical elements are not displayed.
