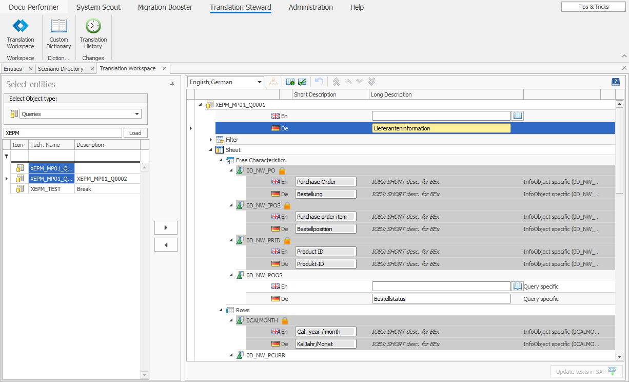
Translation Steward

Chapter Overview:
Translation Steward for SAP BW offers convenient and at the same time powerful functions for clear and fast editing of object descriptions.
This product includes all languages available in your SAP BW system.
Due to its easy usability as well as the comprehensive functionalities, translations of all object types can be conducted in a short time.

Translation Steward supports the following objects of your BW system:
Data Targets
MultiProvider
InfoCubes
DSOs
InfoSets
7. x InfoSources
Sem. Part. Objects
HANA CompositeProviders
Advanced DSOs
Open ODS Views
InfoArea
InfoObject Catalog
Open Hub Destinations
Integrated Planning
Aggregation Levels (IP)
Planning Functions (IP)
Planning Sequences (IP)
InfoObjects
Characteristics (InfoObject)
Key Figures
Navigation Attributes
Reporting
Queries
Calculated Key Figures
Restricted Key Figures
Structures
Filter (in Queries)
Variables
BI Web Item
BI Web Template 7.x
Workbooks
Process Chains
Transformation/ 3.x Rules
Transformations 7.x
DataSources
Authorizations
Roles
Analysis Authorizations