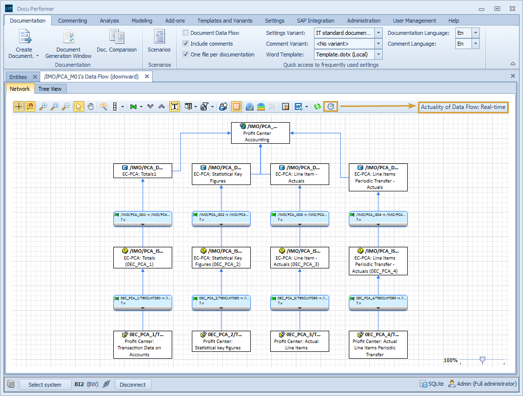
Online Data Flow
Collects the live Data Flow in real-time from your SAP system and you will be extra notified if the entity has been deleted in the meantime.

Collects the live Data Flow in real-time from your SAP system and you will be extra notified if the entity has been deleted in the meantime.
