Naming Conventions BW
The function "Naming Conventions" can be found in analysis reports and in the search view:

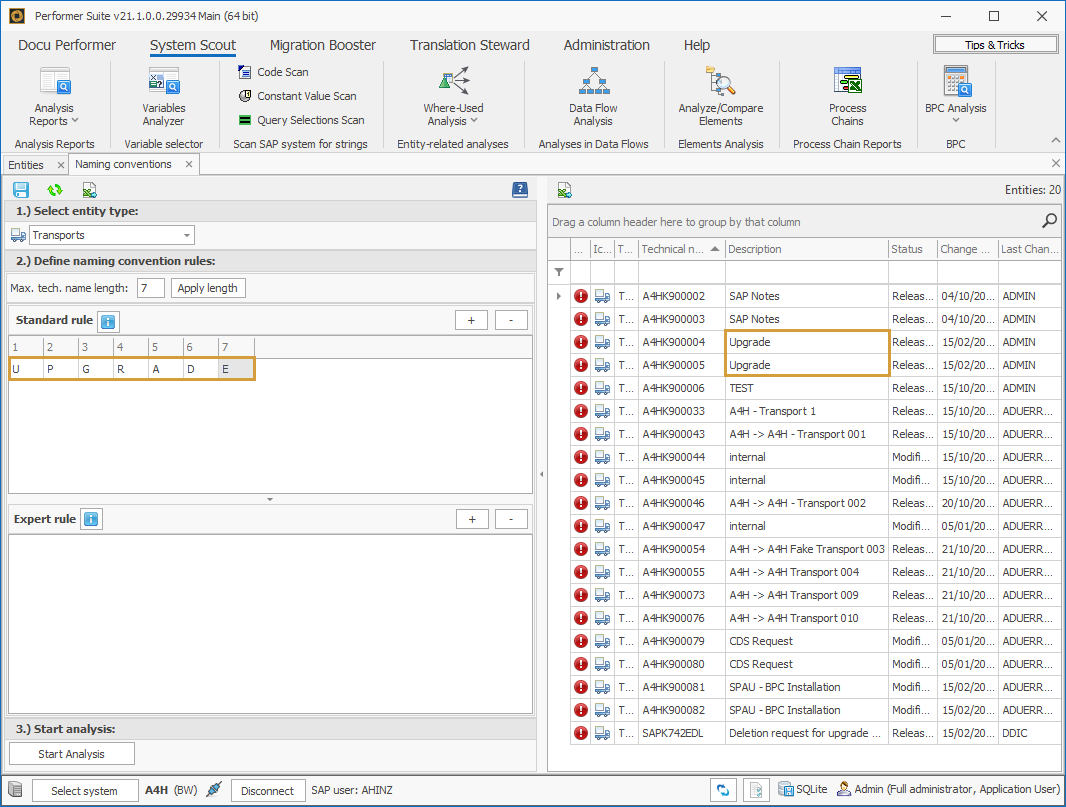
After the selection of a system, you can use this function to define naming conventions for each entity type. It's possible to analyze then whether the system entities correspond to the naming conventions.
Before starting the report you have to define the allowed technical names for each entity type. After selecting an entity type from the drop-down list, the max. allowed number of signs is shown in a text box. You can overrule the SAP standard length by setting a different value. The sample below shows naming conventions for InfoCubes.
Standard Rule
The example shows 3 different rules that are automatically combined with OR statements when starting the analysis.
So only InfoCubes that do not fit any of the 3 rules will be listed in the result list.

Expert Rule
Alternatively, or in addition, extended rules can be provided which offer the possibility to permit several alternative values within one single rule - e. g. MM, CO, or FI as the third and fourth place.
A semicolon separates the places, with a comma you can separate different permissible values or value combinations of each other.
The place holder for figures is the character '#', the place holder for a letter is '@'.
The following extended rule corresponds to three rules of the above example:

Use '**' to fill the remaining digits with a placeholder (example Y;** ).
You can also use **(<place of the character>) to define up to which position the placeholder should apply.
In the example below, the placeholder is valid up to the seventh digit.
The eighth digit should have an S and the last ninth digit a number (example Y;**(7);S;# )

The standard rule and the expert rule can be combined with each other and are also tied together with an OR-condition.
Then in the result list, only InfoCubes that correspond to none of the rules are indicated.
For performance reason, this analysis is based on the synchronized entities
In case no rules are set for an entity type, no check will be done
Leave a cell blank in case any value should be allowed
Entities starting with 0 (SAP namespace) are never considered
You can get further information about the rules via the info buttons:

Start Analysis
Once the rules of the naming conventions have been defined, the "Start Analysis" button can be used to check which entities of the connected system do not correspond to the defined naming conventions.

It is also possible to export the result as an excel file via the Excel-button.
Special case
 For the entity type Transports, the rule applies to Descriptions (instead of the Technical name)!
Reason: The Technical names of Transports are created automatically in your SAP system.
