Analyze and Compare BO Entities
The Analyze/Compare functionality can be done for every supported BO Entity. The function can be reached via the context menu in the Entity Grid or by Analysis > Analyze/Compare Elements (see below). The functionality works in the same way as the functionality for BW. For more details see Analyze and Compare BW Entities.

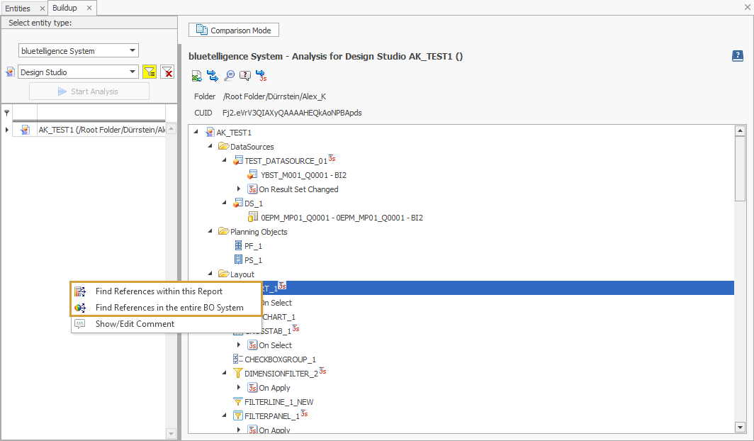
When the Analysis of an Entity is started, the buildup of it gets displayed.

It is possible to expand all nodes either until the JavaScript code (only available for Design Studio & Lumira 2.x Documents) or completely so that also the coding is visible.
With the looking glass icon, it is possible to search for specific nodes.
"Unassigned comments" opens a window, in which all unassigned comments are displayed.
Finally, it is possible to export the buildup into an excel file.
Analyzing Design Studio & Lumira Reports
In the buildup of Design Studio 6 Lumira Reports, it is possible to search for references to elements of the buildup either in the report or in the whole BO system. These functionalities can be accessed via the context menu.

This functionality is explained in detail on Find References.