Working with Data Flow Views
This section describes how to technically work with the Performer Suite's own entity types "Data Flow Views" (DFV), which can split complex Data Flows in separate smaller units to analyze and document.
Selection
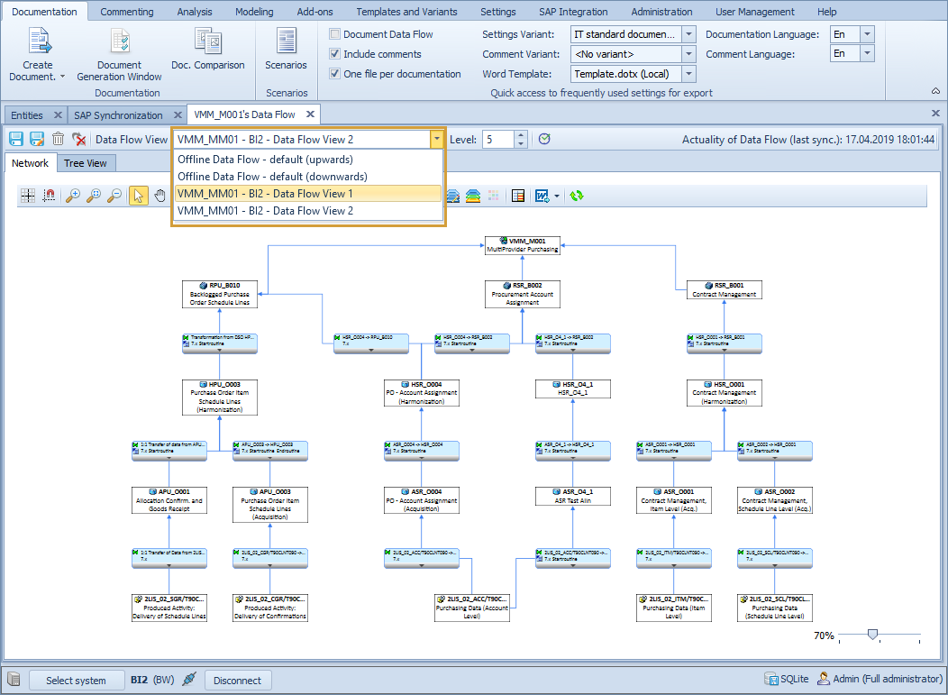
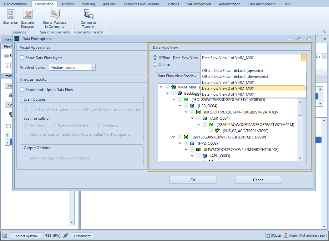
When selecting "Display Data Flow" in the context menu of the entity grid a popup appears. Here you can choose between different Data Flow Views.

Another section where you are able to select different DFVs or switch between them is the Data Flow display section itself. When you select a new DFV the display section clears the old DFV and builds up the new one. Afterward, you can start with your analysis related to the new DFV.

Saving
To create your own Data Flow View you can exclude specific entities from the Data Flow View or select the level. Afterward, you can press the 'save'-button (which overwrites the current Data Flow View) or the 'save as'-button (which offers you the possibility to give the DFV a new name).

This can be done in the Tree View and in the Network View of the Data Flow display section.
Changes to a Data Flow
Data Flow Views are offline entities in the Performer Suite. This means that if a Data Flow in the SAP system changes (e. g. a new branch is added), the DFV in the Performer Suite does not change automatically. Because the DFV is a preselected and defined subset of a complete Data Flow.
If something like this happens and you have to change your DFVs, you have to open the online Data Flow in the Data Flow display section and create a new DFV. You can also overwrite an old DFV by saving another one with the same name.
Deleting
A Data Flow View can be deleted in the Tree View or Network View. By pressing the delete button in the toolbar you are able to delete the Data Flow View which is selected in the Data Flow View drop-down list.

Documentation
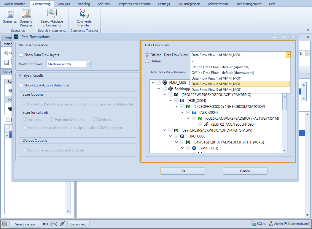
If the setting "Selection Transformations/Data Flow Views" is selected in Settings > Business Warehouse you are able to choose a Data Flow View after you start the documentation of a supported entity in BW. The chosen DFV is used to build up the Data Flow in the documentation of the InfoProvider.


This functionality is currently only supported for BW entities.
Scenarios
In Scenarios, you can activate the export of Data Flow (network graphic). In the settings (gear wheel) you can select the DFV on which the export should be based on. When you select a DFV, you see a small preview of the DFV as the tree view is loaded in the window.


This functionality is currently only supported for BW entities.
For more details related to this setting for Scenario Export see SAP Objects in the Scenario.
Unsynchronized Entities
see Unsynchronized Entities for more details.
Data Flow View Sharing
see Data Flow View Sharing for more details.