Entity Grid
Chapter Overview:
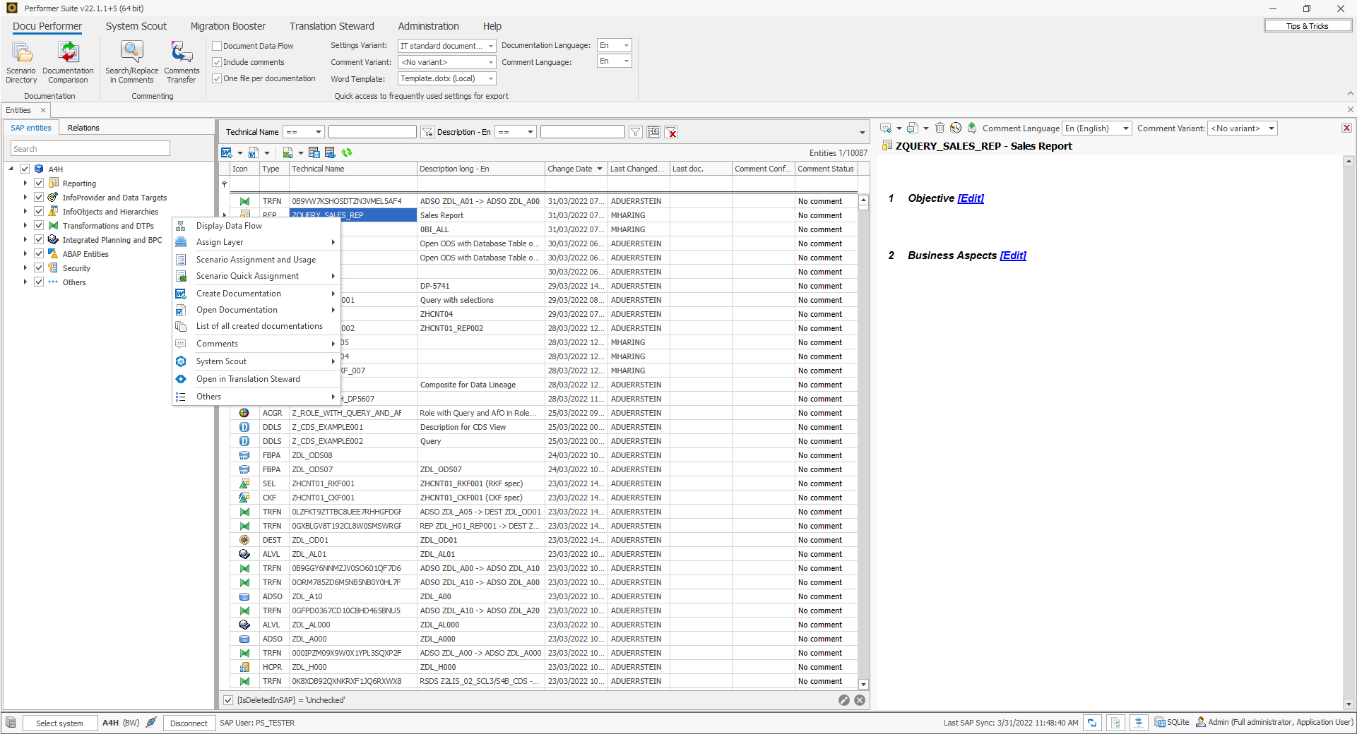
The entity grid is the heart of the Performer Suite. All synchronized objects can be found in the entity grid and from there, objects can be analyzed, commented and documented.

The entity grid is the heart of the Performer Suite. All synchronized objects can be found in the entity grid and from there, objects can be analyzed, commented and documented.
