HANA Commenting of not synchronizable entities
There is also a possibility to comment on entities that cannot be synchronized with SAP. It concerns objects of the types:
Fields/Columns, Variables, and Parameters of Calculation Views
A Comment-Template, as we can maintain for synchronized entities, does not exist for these entities.
With a Multiline-text field, it is available to comment not synchronizable entities.
Displaying and commenting Calculation View Components
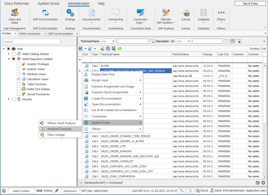
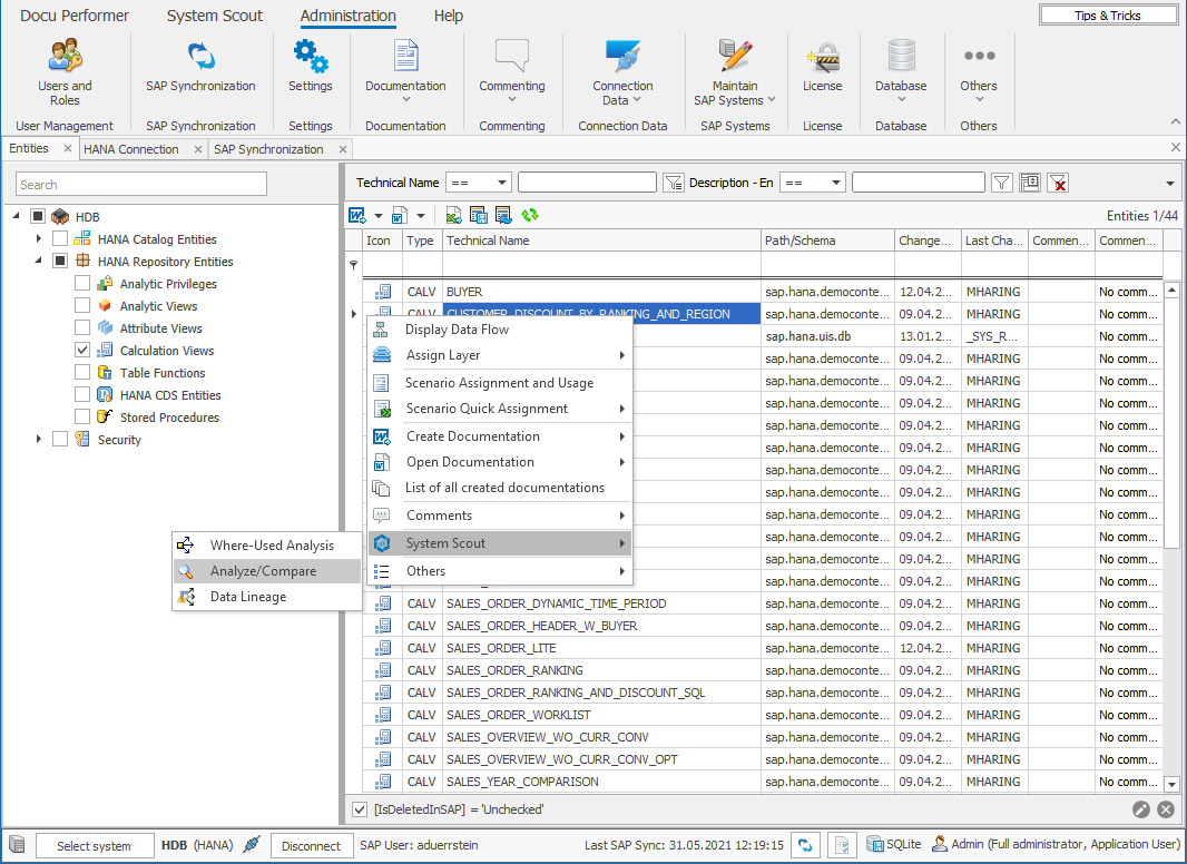
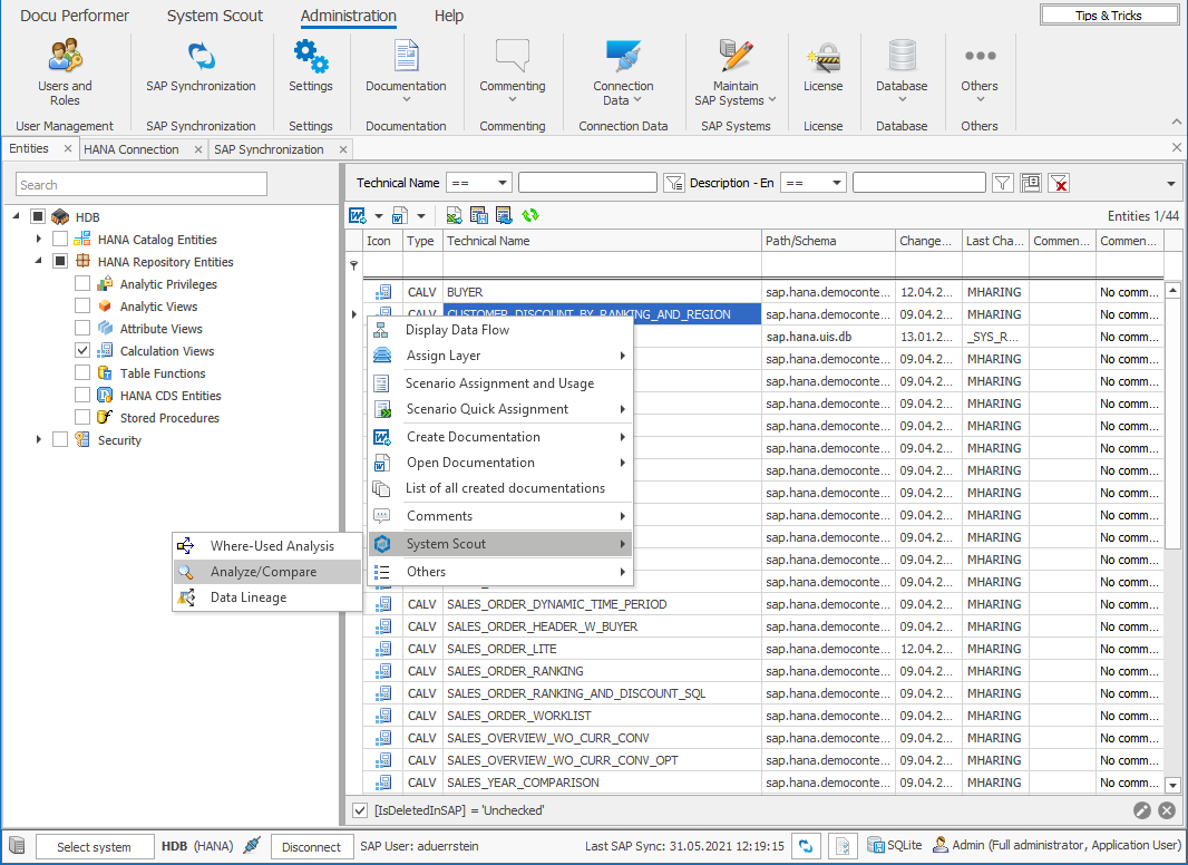
The functionality can be found in the buildup of a Calculation View which is opened with "Analyze/Compare".

The Commenting of Components can be opened with the button in the toolbar. In the side panel, it is possible to add comments to every Component. Here you can also switch the language and save the comments. The comments are integrated into the word and excel documentation.

If a component has a comment is displayed with a bubble on the left side. From there you are able to delete the comments of the components.
